7. diel - Tvorba múru z tehál pomocou nodov v Blendi
V minulej lekcii, Vytvorenie obkladu pomocou nodov v Blendi , sme si ukázali nod Brick Texture, ktorým sme vytvorili dlažbu. Ďalej sme si ukázali Node Groups a ich základné nastavenia a využitie.
V dnešnom tutoriáli textúr v Blendere sa dozvieme, ako vytvoriť tehlovú stenu pomocou nodu Brick Texture. Preberieme tiež nod Displacement, ktorý umožňuje modifikovať povrch objektu. Nakoniec si prax ukážeme, ako vkladať skupiny nodov..
Tvorba tehlovej steny v Blendi
Textúru tehlovej steny budeme tvoriť na objekte Plane. Stlačíme
teda Shift + A. V menu Add rozklikneme kategóriu
Mesh a zvolíme Plane. Vložíme si Brick Texture. K
nodu si pripojíme nody Texture Coordinate a Mapping. Hodnotu
Scale nastavíme na 2:

Upravíme si tvar tehál, aby textúra vyzerala lepšie. Vložíme si nod
Noise Texture a nastavíme Detail na 15 a
Scale na 50. Nod zapojíme do Mortar Smooth na
nodu Brick Texture. Nakoniec do nodu Noise Texture zapojíme
nod Mapping:

Ďalej si pomocou nodu Noise Texture vytvoríme
výraznejší detail textúry. Do nodu zapojíme opäť nod
Mapping. Detail si nastavíme na hodnotu 15 a
Scale si nastavíme na 8. Teraz si musíme spojiť nod
Brick Textrue a nod Noise Texture. Označíme si ich a
stlačíme Ctrl + 0. Noise Texture si zapojíme
do vstupu Fac a Brick Texture do A:

Pripravíme si farby textúry. Na nodu Brick Texture máme 3
možnosti nastavenia farieb. Pomocou Color1 a Color2
nastavujeme farby tehál. Nastavíme si tu HEX farby na E76241 a
7C2821. Mortar si nastavíme na tmavo šedú (HEX:
5D5D5D). V node Mix si B nastavíme na hnedú
(HEX: 461C0F). Tým zvýrazníme farbu textúry:

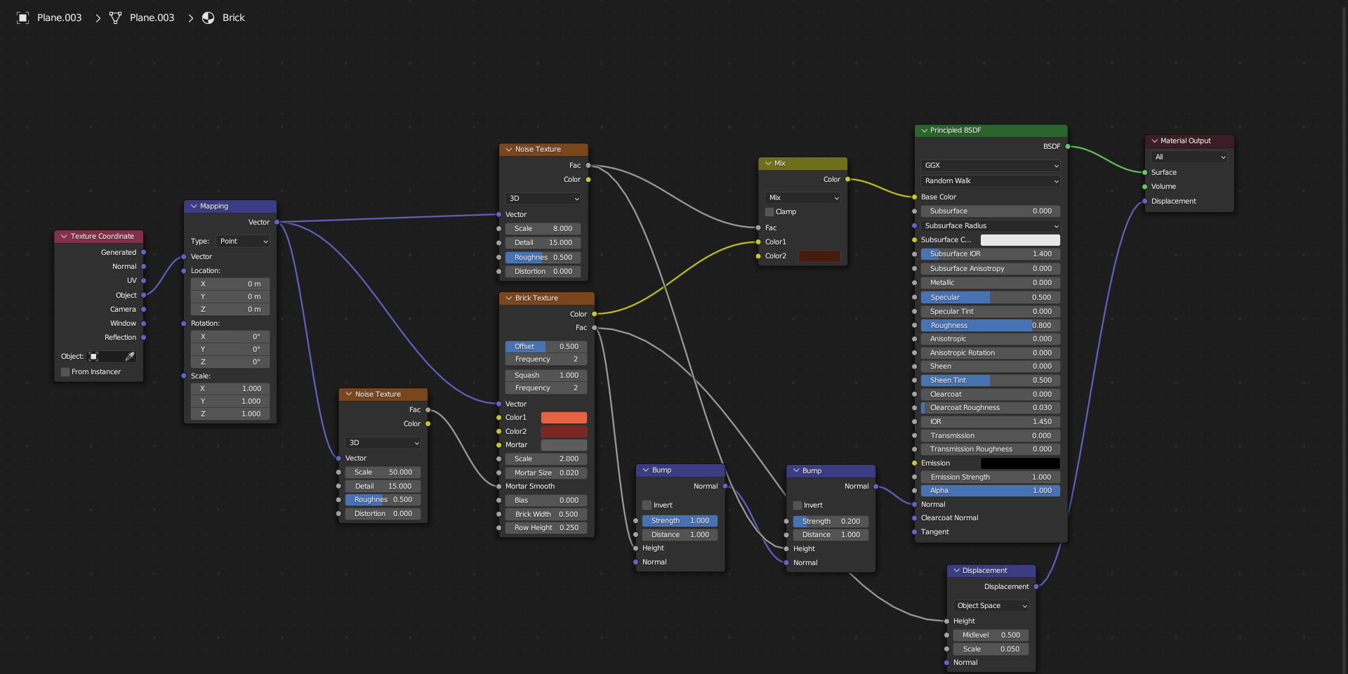
Ďalej si vložíme dva nody Bump, ktoré nám textúru
vykreslia na povrch. Do prvého nodu Bump si zapojíme nody
Brick Texture a Strenght nastavíme na hodnotu 1.
Do druhého zapojíme Noise Texture a hodnotu Strength
nastavíme na 0.200. Ďalej prvý nod Bump zapojíme do
vstupu Normal na druhom node Bump. A nakoniec druhý nod
zapojíme do vstupu Normal na nodu Principled BSDF:

Nod Displacement
Nod Displacement slúži na úpravu povrchu pomocou procedurálnych textúr alebo PBR textúr. Vďaka nemu môže jednoduchý objekt vyzerať zložito a realistickejšie bez toho, aby bol skutočne zložitý. Nájdeme ho v menu Add > Vector > Displacement:

Nastavenie nodu Displacement
Poďme si ukázať rozhranie nodu Displacement:

Vstupy
Vstupy nodu sú:
- Height - slúži na textúru, ktorú nod použije na úpravu povrchu,
- Midlevel - je hodnota, ktorá nastavuje, či textúru posunie na povrchu dovnútra alebo von (nižšie hodnoty zatlačia textúru dovnútra a väčšie zase von),
- Scale - je nastavenie, ako veľmi textúra bude vidieť na povrchu objektu,
- Normal - je štandardný normálový vstup.
Výstup nodu sú:
- Displacement - je výstup, ktorý má byť pripojený k Material Output.
Vlastnosti
Jednou z vlastností nodu, ktorá je pre nás teraz dôležitá, je Object Space - nod tvaruje textúru na povrchu objektu pomocou Scale.
Využitie nodu Displacement
My si pomocou tohto nodu ukážeme, ako verne vykresliť hotovú textúru na povrch objektu. Najprv však treba urobiť niekoľko vecí. Ako prvé si na plochu vložíme modifikátor Subdivision Surface.
Ako pracovať s modifikátorom Subdivision Surface sme preberali v Úvode do modifikátorov v Blendi.
V ňom sa prepneme do režimu Simple a zapneme Adaptive Subdivison:

Ďalej musíme prepnúť režim z Eevee na Cycles. Prepneme sa do Render Properties av Render Engine si zvolíme Cycles. Ďalej si ešte nastavíme Experimental a GPU Compute:

Nod Displacement zatiaľ funguje len v Cycles.
Vložíme si teda nod Displacement, aby sme textúru previedli na povrch plochy. Do vstupu Height zapojíme Brick Texture. Ďalej výstup Displacement zapojíme do vstupu Displacement na nodu Material Output:

Ďalej sa prepneme do režimu Rendered. Stlačíme Z az menu Shading vyberieme Rendered:

Na nodu Displacement si nastavíme hodnotu Scale na
0.050. A vidíme, že sa nám z plochy vytvoril múr z
tehál:

Práca s bodmi a Node Groups
Keď vytvárame zložitejšiu textúru, nody a ich spojenie sa nám občas prekrývajú. Keď ich je veľa, ľahko sa v tom môžeme stratiť. V minulej lekcii Vytvorenie obkladu pomocou nodov v Blendere sme si ukázali zhlukovanie nodov pomocou skupiny nodov - Node Group. Pozrieme sa, ako si našu dnešnú prácu sprehľadníme pomocou bodov a skupiny uzlov. V praxi si tiež ukážeme, ako vkladať skupiny nodov pomocou Node Group.
Vytváranie bodov
Pozrime sa na našu textúru múru z tehál:

Je to pomerne neprehľadné. Môžeme to ale takto upraviť:

Body, ktoré vzniknú medzi uzlami, vytvoríme pomocou Shift a ľavého tlačidla myši:

Vkladanie Node Group
Ako už vieme, je možné skupiny nodov vkladať do iných projektov. Ukážeme si, ako na to. Najprv si vytvoríme Node Group z aktuálnej textúry múru:

Náš aktuálny projekt s textúrou si uložíme ako Brick do
počítača a otvoríme si nový projekt. Aby sme nemuseli zatvárať Blender,
tak v ľavej hornej lište klikneme na File > New >
General. To nám vytvorí nový projekt:

Pre vloženie skupiny si opäť v ľavej hornej lište rozklikneme File a tentoraz zvolíme Append. To nám zobrazí prieskumníka vyhľadávania. Prostredníctvom neho si nájdeme v našom počítači uložený projekt s textúrou a rozklikneme si tento súbor:

Vidíme množstvo zložiek. My si rozklikneme zložku NodeTree:

Zložky obsahujú všetky dáta z daného projektu. Môžeme teda vkladať do iného projektu nielen skupiny nodov, ale napríklad aj textúry, objekty, scény alebo svetlá.
Po otvorení zložky vidíme našu skupinu nodov. Klikneme na nej a dole vpravo stlačíme Append. Tým vložíme skupinu do nášho projektu:

Prepneme sa do priestoru Shading av Shader Editore stlačíme Shift + A pre otvorenie menu Add. Zvolíme kategóriu Group, kde môžeme vidieť našu skupinu nodov:

Tú si vložíme a zapojíme ju do Principled BSDF:

V celom kurze sme sa naučili základy tvorby rôznych textúr a ich aplikáciu na 3D modely v Blenderi. Teraz máme pevný základ na vytváranie realistických a esteticky atraktívnych textúr pre svoje budúce projekty.
V nasledujúcom cvičení, Riešené úlohy k 4.-7. lekciu Tvorby textúr v Blendi, si precvičíme nadobudnuté skúsenosti z predchádzajúcich lekcií.
Mal si s čímkoľvek problém? Stiahni si vzorovú aplikáciu nižšie a porovnaj ju so svojím projektom, chybu tak ľahko nájdeš.
Stiahnuť
Stiahnutím nasledujúceho súboru súhlasíš s licenčnými podmienkami
Stiahnuté 4x (130.67 kB)
Aplikácia je vrátane zdrojových kódov v jazyku Základy textur
