5. diel - UML - Class diagram
V predchádzajúcom kvíze, Kvíz - Use Case diagram a doménový model v UML, sme si overili nadobudnuté skúsenosti z predchádzajúcich lekcií.
Dnes si ukážeme nejaké ďalšie väzby a vytvoríme si diagram tried.
Class diagram
Diagram tried je diagram implementácie. To je rozdiel oproti doménovému modelu, ktorý bol skôr náčrt systému. Class diagram je už naostro, musí byť úplný a keď ho programátor prepíše do kódu, kód musí fungovať. Budeme tu teda mať všetky triedy, ktoré aplikácia bude obsahovať. Triedy budú mať všetky atribúty a tiež metódy. Diagram je platformovo závislý, teda špecifický pre určitý programovací jazyk. Okrem iného to znamená, že sa v identifikátoroch už nevyskytuje diakritika, atribúty majú dátové typy špecifické pre daný jazyk a podobne.
Význam diagramu
Class diagram je návod pre programátora, ktorý by už nemal s naším
diagramom riešiť žiadne zásadné otázky ani problémy, jeho práca by mala
byť (možno bohužiaľ
)
rutinná. Návrh systému majú na starosti skúsení programátori a analytici.
Vďaka návrhu sa potom samotné programovanie môže odovzdať aj menej
skúseným programátorom, ktorí sú často lacnejší. Diagram tried je dobré
vytvoriť však aj v prípade, že systém píšeme len pre seba, donúti nás
to najprv premýšľať v kontexte celého systému a až potom
programovať. Nestane sa nám, že napíšeme polovicu systému a potom
zistíme, že to takto nebude fungovať. Zložitejšie informačné systémy už
nemožno vytvárať bez návrhu a aj práca v tíme sa bez kvalitného návrhu
nezaobíde. Diagram nám do budúcnosti poslúži aj ako dokumentácia.
Ukážme si ešte raz grafickú notáciu triedy v UML, teraz už kompletnú:

V prvej časti obdĺžnika je opäť názov triedy.
V druhej časti sú prítomné atribúty s dátovými typmi. Pred každým atribútom je uvedený modifikátor prístupu. Máme 4 možnosti:
- - (mínus) - Privátny atribút (private).
- + (plus) - Verejný atribút (public).
- # (hash kríž) - Protected atribút (protected).
- ~ (tilda) - Atribút viditeľný v rámci balíka (package).
Význam prvých 3 určite poznáme z objektovo orientovaného programovania, package atribút je atribút viditeľný v rámci celého balíčka tried (teda menného priestoru).
Medzi názov atribútu a dátový typ píšeme dvojbodku.
Metódy sú v poslednom obdĺžniku zapisované podobne. Je možné špecifikovať ešte niekoľko symbolov, ale to sa v praxi príliš nepoužíva a preto sa tým nebudeme zaoberať.
Vzťahy
Oproti doménovému modelu tu môžeme použiť ešte ďalšie 2 vzťahy.
Realizácia (Realization)
Vzťah realizácie je medzi interface a triedou, ktorá tento interface
implementuje. Trieda reprezentujúca interface má tzv.
stereotyp. Ten sa píše do dvojitých špicatých zátvoriek,
rovnako ako to je pri väzbe <<include>> v use case
diagrame. Stereotyp umožňuje zmeniť význam určitého prvku v diagrame,
teraz meníme triedu na interface. Trieda implementujúca interface je k
interface pripojená väzbou podobnou dedičnosti, len čiara je vykreslená ako
prerušovaná:

Asociačná trieda (Association class)
Asociačná trieda je trieda, ktorá sprostredkováva vzťah medzi 2
entitami. Výhodou je to, že môže vzťahu dodať nejaké atribúty. Často sa
uvádza príklad tried Person a Tour, kedy asociačná
trieda Participation priraďuje person na
tour a pridáva čas arrival a departure.
Ďalším príkladom je Person a Hotel, kedy v hoteli
nie je pevne stanovený čas ubytovania a objednáva si ho konkrétna osoba.
Podobná trieda by mohla byť ešte napr. medzi zamestnancom a firmou, kde by
definovala plat zamestnanca. Ďalším využitím môže byť možnosť takto
vytvoriť väzbu M:N, podobne, ako to funguje pri databázach. Asociačná
trieda by teda držala kolekciu referencií. Použitie asociačnej triedy môže
byť trochu zavádzajúce a pokiaľ si nie ste istí, tak sa jej radšej
vyhnite:

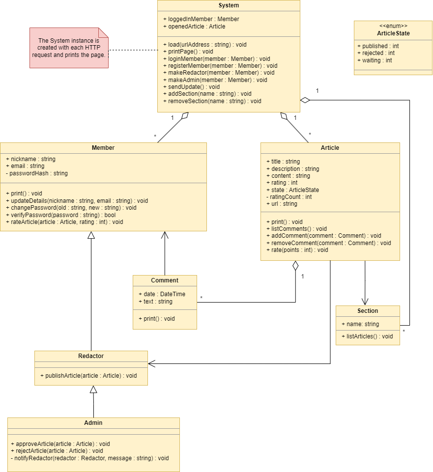
Príklad class diagramu
Prejdime k príkladu a vytvorme si class diagram ITnetwork. Budeme samozrejme vychádzať z predošlého doménového modelu.
Vopred upozorňujem, že príklad je veľmi zjednodušený, návrh nie je ideálny a nectí MVC architektúru, ako je pri webových aplikáciách zvykom:

Vidíme, že oproti doménovému modelu tu máme úplne novú triedu
System. Tá drží inštancie aktuálneho článku a aktuálneho
užívateľa. Ďalej drží kolekcie articles, members
a sections. Doménový model iba mapoval dôležité entity z
hľadiska business zadania a teda ani nepremýšľal nad tým, ako systém bude
vo vnútri fungovať. Počet tried sa teda prakticky vždy s prechodom od
doménového modelu ku class diagramu zvýši.
Inštancia systému sa vytvára s každou HTTP požiadavkou, ako nám hovorí
poznámka k triede naľavo. Za povšimnutie stojí aj výpočtový typ
ArticleState, ktorý je tu zakreslený ako trieda a výpočtový
typ je z neho vytvorený pomocou stereotypu
<<enumerable>>. Zvyšok sme si už popísali, takže si
diagram prezrite. Ako je to pri všetkých diagramoch, je to jeden z možných
spôsobov, ako systém navrhnúť, možností je však nespočetne a aj tých
správnych je mnoho.
V nasledujúcom cvičení, Riešené úlohy k 4.-5. lekcii UML, si precvičíme nadobudnuté skúsenosti z predchádzajúcich lekcií.

David sa informačné technológie naučil na