1. diel - Prečo a ako začať s Konfiguračný databázou (CMDB) - Online kurz
Trápi ťa tiež nižšie uvedené otázky?
- Aký typ podpory máme na aký hardvér?
- Kto má prístup lokálneho administrátora na jednotlivé servery?
- Aké máme aplikácie? Na akých technológiách beží? Kto je spravuje?
- Kedy majú naše autá technickú prehliadku?
- Aké máme certifikáty a kedy mi vyprší?
- Kde máme všetky naše zariadenia? Nie sú niektoré v povodňovej pásme?
Na všetky tieto otázky potrebujete odpovede, odpovede SPRÁVNE a hlavne IHNEĎ. V dnešnej dobe nemôžete čakať tri dni alebo dlhšie ako niekto skontaktuje niekoho iného a k odpovedi sa následne potiahne. Zvlášť, keď si túto informáciu môžete nájsť sami a bez čakania.
Riešenie
Riešenie je vo firme používať Konfiguračný databázu (Configuration Management Database - CMDB). Najskôr si ale rozoberme, prečo vlastne zavádzať Konfiguračný databázu. Nižšie budeme pracovať s príkladom databázy konfigurácie IT. Rovnaký prístup môžeme ale aplikovať aj na ďalšie oblasti a miesto aplikácií a serverov evidovať napr. Výrobné zariadenia alebo predmety našej servisnej činnosti. Prínosy z poriadku v informáciách a nadväzných procesov budú rovnaké.
Ak sme administrátor serverov, možno si vedieme evidenciu serverov v Exceli. Umožňuje nám to rýchlo zistiť, k čomu jednotlivé servery máme - akú úlohu plní, aké IP adresy používajú, na akom hardvér beží a kde sa daný server nachádza. Možno sledujeme aj to, či k hardware máme servisnú zmluvu a aké máme kontakty na dodávateľov.
Ak sme manažér, dosť možno cítime nedostatok informácií o oblasti, za ktorú sme zodpovední. Veríme svojim podriadeným, ktorí nás uisťujú o tom, že je o všetko riadne postarané, ale zároveň by sme predsa len mali radšej prístup k všetkým prehľadne usporiadaným informáciám, aby sme si mohli odpoveď na naše otázky nájsť sami. Tieto informácie nás môžu inšpirovať aj k otázkam, na ktoré by sme sa na našej pozícii mali pýtať, ale bez týchto informácií nás nenapadne si ich položiť:
- Koľko serverov beží na operačných systémoch, ktoré sú už mimo hlavnej podporu alebo sa jej blíži?
- Kedy mi končí podpora serverov výrobcom?
- Ako veľký si mám pripraviť rozpočet na budúci rok?
- Koľko serverov je fyzických a koľko virtuálnych?
- Kto je kľúčovým užívateľom jednotlivých aplikácií? Kto je hlavným gestorom rozhodujúcich o zmenách z pohľadu business funkcionality?
- Ako si aplikácie vymieňajú dáta?
Konfiguračný databázy nám umožní získať konsolidovaný prehľad z Excelu, ktoré si evidujú jednotlivé tímy. Získame tiež informácie, ktoré teraz existujú len v hlavách jednotlivých užívateľov. Vedľa pravdivého opisu stavu nášho informačného systému získame jadro, okolo ktorého budeme schopní postaviť robustné procesy, ktoré nás spoľahlivo vykonajú plánovaním a vykonávaním zmien, vyhodnocovaním vplyvov, evidenciou problémov, incidentov a odpoveďami na ne. Umožní nám evidovať naše znalosti štruktúrovaným spôsobom tak, že sa budeme schopní rýchlo dobrať potrebných informácií. CMDB modeluje naše služby, aplikácie a infraštruktúru. Ide o systém podporujúci správne rozhodovanie v IT, ale má presahy do ďalších oblastí vrátane auditu, compliance či zákazníckeho servisu.
Konfiguračnej databázy musí byť pre celú firmu
Konfiguračný databázu nebudeme používať sami ako jediný užívateľ. Je potrebné, aby rôzni ľudia z rôznych tímov udržiavali dáta aktuálne a zároveň z nich dáta čerpali pre svoju prácu. Pre zavedenie Konfiguračný databázy a nadväzných procesov je tak dôležitá podpora manažmentu a presvedčenia ostatných, že ide o krok správnym smerom, ktorý nás posunie dopredu.
Konfiguračný databáze budeme pravdepodobne implementovať s nejakým existujúcim modelom vzťahov konfiguračných položiek. Je dobré si uvedomiť, že neexistuje jeden univerzálny model, ale všetko závisí na veľkosti organizácie, odvetvie, ale aj skúsenostiach s danou problematikou. Tieto osobné pohľady tiež ovplyvní úpravu modelu a je to v poriadku. Než sa snažiť zžiť s evidenciou, ktorá nám bude pripadať zbytočne zložitá, implementujeme to, čo nám v tejto chvíli dáva zmysel a na detailnejšie evidenciu prejdeme, až o prínosoch budeme presvedčení. Na začiatku ale skonzultujeme náš model s dostupnými modelmi na internete - napr. Dokumentácia systémové alebo hardvér vrstvy Konfiguračný databázy ObjectGears. Ak ťa už nejako ťahá databázy konfigurácie, môžeš si prejsť tutoriál na ObjectGears.
Mali by sme zvoliť systém, ktorý umožňuje riadiť vlastnosti konfiguračných položiek pomocou dedičnosti. Vlastnosti môžu byť spoločné všetkých konfiguračných položiek (napr. Unikátny kód položky, ktorý budeme generovať, popis funkcie, koniec životného cyklu alebo business vlastník položky, ktorý schvaľuje zmeny a technický vlastník, teda administrátor, ktorý ju podporuje a implementuje zmeny). Ďalšie vlastnosti môžu byť špecifické pre daný typ položky. Iné vlastnosti budú mať hardware zariadenia, iné databázové servery, iné aplikácie a iné potrebné ocenenia:

Jednotlivé typy konfiguračných položiek dedia spoločné vlastnosti zo
spoločného predka
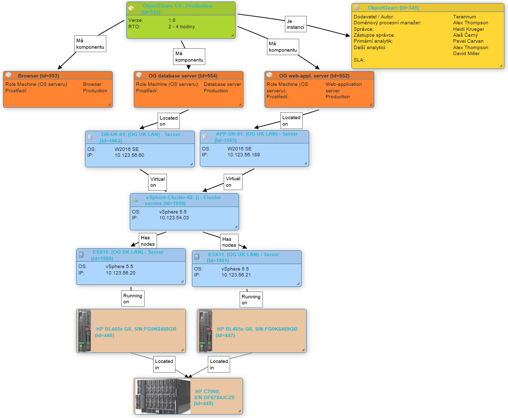
Dáta budeme automaticky importovať (tam kde je to možné - napr. Konfigurácie serverov) a zadávať pomocou formulárov (napr. Automaticky nedá zistiť, kde máme akú servisnú zmluvu alebo prečo si dve aplikácie vymieňajú dáta). Systémy konfiguračných databáz tiež ponúkajú ručné importy z CSV súborov alebo Excelu, čo nám tiež uľahčí prácu. Vo výsledku budeme schopní zobraziť napr. Schéma našej infraštruktúry relevantné pre určitú aplikáciu:

Schéma ukazujúce aplikačné komponenty, na akých virtuálnych serveroch
beží a aká infraštruktúra je použitá pre virtualizáciu. Všetko s linky
na detaily príslušných konfiguračných položiek.
Budeme schopní sa rýchlo dopátrať k zoznamu serverov, zobraziť ich detailné informácie a potrebné kontext:

Informácie o hardware vrátane preklikov na server, ktorý na ňom
beží.
Rovnako tak budeme schopní naplánovať vplyv projektov alebo plánovaných zmien výberom dotknutých konfiguračných položiek v karte projektu, releasu alebo zmeny:

Karta projektu popisujúci dopad do infraštruktúry. Uvedené
konfiguračnej položky potom zobrazujú dopad zo všetkých projektov, čo nám
umožní identifikovať potenciálne kolízie.
To všetko nám umožní udržať prehľad v tom, čo robíme. Zabezpečiť transparentnosť a udržateľnosť. Kľúčové informácie o našej infraštruktúre budú v Konfiguračný databáze bezpečne uložené a zároveň dostupné všetkým ľuďom a procesom, ktorí s nimi majú pracovať.
V ďalšej lekcii, Aktualizácie CMDB z mnohých zdrojov dát , si ukážeme, ako pristupovať k aktualizácii dát CMDB a ako na emailovej notifikácie.
