6. diel - Alokácia nákladov (Charge-back)
V minulej lekcii, Zavádzanie Master Data Management v praxi , sme si na dvoch príkladoch ukázali, ako prakticky začať Master dáta riešiť.
Alokácia nákladov
Úvod
Cieľom alokácia nákladov je ukázať, koľko nás stojí jednotlivé služby, produkty, zákazníci, oddelenie, programy a pod. Ide o proces identifikácie a priradenie nákladov týmto nákladovým objektom. Ak sú náklady alokované správne, dokáže organizácia identifikovať nákladové objekty, ktoré vytvárajú zisky alebo straty, a lepšie prijímať potrebné rozhodnutia.
Náklady ako vstupy riešenie môžeme niekedy priamo priradiť nákladovým objektom (výstupy riešenia - napr. Tímy, organizačné jednotky, nákladové strediská). Niekedy to ale nie je možné, pretože danú faktúru či mzdu platíme, aby sme zabezpečili určitú službu. Služby následne poskytujeme používateľom a tie možno priradiť nákladovým objektom. Služby tak predstavujú transformáciu nákladov. Rozdelenie nákladov alokovaných na jednotlivé služby potom rieši modely transformácie.
Alokáciou nákladov sa v organizáciách zaoberajú tímy Financií a Účtovníctvo a tento proces je často podporovaný účtovným software. V praxi však niekedy býva ťažké realizovať túto alokáciu, pretože tímy zodpovedné za jednotlivé oblasti nákladov majú rozdielne predstavy o spôsobe alokácie. Konkrétne modely alokácia nákladov môže byť tiež ťažké v účtovnom software realizovať.
Ak sa budete obzerať po riešení pre alokáciu nákladov, zamerajte sa na možnosti prispôsobenia riešenia. Tak ako u iných softvér aj tu platí, že nech bude daný softvér označovaný ako best practise akokoľvek, nízke možnosti prispôsobenia vás budú obmedzovať. Oplatí sa preto siahnuť po riešeniach low-code development platforiem ako je napr. ObjectGears, ktoré ponúkajú rýchly a efektívny spôsob riešenia týchto potrieb.
Parametre a koncepcie vzorového riešenia
| oblasť | IT náklady |
| Náklady (Vstupy) | Faktúry, Mzdové náklady IT, Odpisy majetku |
| Nákladové objekty (Výstupy) | Organizačné jednotky, Tímy, Krajina |
| transformačný objekty | služby |
| modely transformácie | Užívatelia služieb, Model tlače, Model diskového úložiska, Model serverov |
- Priamo na nákladové objekty (organizačné jednotky, tímy, krajina)
- na užívateľa
- Na skupiny užívateľov
- na služby
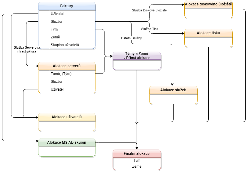
V koncepčné rovine môže vyjadriť alokáciu nasledujúcom schémou.

Obrázok 1: Koncepcia alokácia nákladov
Uplatnenie nákladových modelov si ukážeme na nasledujúcom príklade. Začíname opäť faktúrami a mzdovými nákladmi za dané obdobie, ktoré pridelíme službe výtlačkov. Do nákladov, ktoré musíme rozdeliť, však nevstupujú iba priame náklady pridelené z faktúr a mzdových nákladov, ale môžu to byť náklady z iných modelov. V príklade nižšie to sú náklady za servery používané na tlačové riešenie. Všetky náklady spojené so službou rozpočítame na užívateľa podľa objemu tlače, ktorý za dané obdobie mali. Výsledné priradenie nákladov k tímom a krajinám potom prebehne podľa toho, v akom tíme a krajinu užívateľ pracoval. Pretože používatelia medzi tímami prechádzajú alebo pracujú súbežne pre viacerých tímov a krajín, môžeme jedného používateľa za dané obdobie alokovať zodpovedajúcim podielom k viac tímom a krajinám. Náklady pripadajúce na neho sa potom proporčne rozdelí.

Obrázok 2: Alokácia nákladov v modeli výtlačkov
Vzorové riešenie používa tri nákladové modely:
- Model tlače - alokácia na užívateľa podľa objemu tlače
- Model diskového úložiska - alokácia na užívateľa podľa objemu dát
- Model serverov - alokácie na používateľa, službu alebo krajinu a tím podľa objemu serverových prostriedkov

Obrázok 3: Logika rozúčtovanie prostredníctvom modelov služieb alebo priamym priradením
Správa riešenia a základné dashboardy
Riešenie pracuje so vstupnými údajmi, ktorými sú údaje o faktúrach a ďalších nákladoch, údaje pre rozdelenie nákladov alokovaných na služby (pozri napr. Prehľad výtlačkov) alebo alokácie používateľov z vyššie uvedeného príkladu. Dáta je možné hromadne importovať zo vstupných súborov alebo priamo vyčítať napr. Z Active Directory. Niektoré dáta je potrebné upraviť (napr. Rozdelenie sumy z faktúry na viac služieb alebo tímov). Toto zabezpečuje Správca riešenie, ktorý má k dispozícii svoj dashboard. Dashboard obsahuje jednak rozcestník k hlavným dátam riešenia a jednak prehľady identifikujúce najrôznejšie nezrovnalosti, ktoré treba riešiť (napr. Faktúry, pri ktorých súčet alokáciou nezodpovedá celkovej sume pod.).

Obrázok 4: Dashboard Správca riešenie
Výsledky potom zachytáva dashboard, ktorý pre príslušné obdobia zobrazí náklady alokovanej na výstupnej nákladové objekty (organizačné jednotky, tímy, krajina).

Obrázok 5: Dashboard s výsledkami alokácie
Správa riešenie
Správa riešenie spočíva v udržiavaní aktuálnosti základných parametrov riešenia (číselníky), identifikáciu eventuálnych nezrovnalostí v importovaných dátach a potrebných manuálnych úpravách.
Číselníky - základné parametre riešenia
Menu Číselníky obsahuje základné konfiguračné prehľady:
- skupiny Active Directory (určujú alokáciu na užívateľa pri určitých služieb)
- obdobie
- krajiny
- tímy
- organizačné jednotky

Obrázok 6: Menu Číselníky
V nižšie uvedenom príklade číselníku vidíme zoznam tímov. Každý Tím je priradený do určitej Organizačné jednotky.

Obrázok 7: Číselník Zoznam tímov
Identifikácia nezrovnalostí
Správca rieši nezrovnalosti, ktoré sú automaticky identifikované. napr .:
- faktúry a iné poplatky, ktoré nie sú alokované
- faktúry a iné poplatky, pri ktorých súčet jednotlivých alokáciou nezodpovedá celkovej sume
- užívatelia, ktorí nie sú alokované na žiadny tím alebo krajinu
- ...
Potrebné manuálne úpravy
Správca môže vykonať potrebné dodatočné úpravy. Príklad: Na obrázku nižšie vidíme rozúčtovanie mzdových nákladov helpdesku. Jeden náklad možno alokovať na viacerých nákladových objektov a viacerými spôsobmi. Možno ho rozdeliť na sumy pridelenej priamo tímom a krajinám, konkrétnym používateľom, skupinám používateľov alebo službám.

Obrázok 8: Príklad rozúčtovania poplatku
Modely rozúčtovanie služieb
Náklady alokovanej na služby môžeme často jednoducho rozdeliť na užívateľov, ktorí danú službu používajú. To platí napr. Pre aplikácie. U služby potom uvedieme skupín užívateľov, ktorí s danou aplikáciou pracujú.
Niekedy ale danú službu nie je možné prideliť priamo užívateľom. V prípade služby Serverová infraštruktúra sú príjemcom služby často iné služby. V takom prípade náklady pripadajúce na službu najprv rozdelíme medzi jednotlivé servery. Stanovíme si váhy podľa základných parametrov serverov (napr. CPU, RAM a HDD) - viď obrázok nižšie.

Obrázok 9: Model serverov
V druhom kroku potom u každého servera určíme, kto ho používa. Často to bude jedna aplikácia, a teda jedna služba alebo jeden tím, ale niekedy bude rozúčtovania zložitejšie.
Na obrázku nižšie vidíme priradenie servera, ktorý používa niekoľko služieb a tímov. Toto priradenie stačí väčšinou urobiť len raz a v ďalších rokoch ho popr. nadrobno upraviť, pokiaľ došlo k zmenám. Čas investovaný na začiatku do správneho priradenia sa nám tak neskôr vráti v správnej alokáciu nákladov aj v nasledujúcich rokoch.

Obrázok 10: Rozúčtovanie serveru
Záver
Predstavili sme si riešenie alokácie nákladov, ktoré nám umožnia určiť, koľko nás stojí jednotlivé služby, produkty alebo tímy vo firme. Vlastné riešenie si môžete pozrieť v demo verzii.

