Piškvorky v C # Windows Forms
Ovláda sa pomocou myši. Vždy sa ukáže kto je na ťahu. Nie je implementované nejaké nastavenie, takže počet políčok, farby a pod. Sa musí zmeniť priamo z kódu.
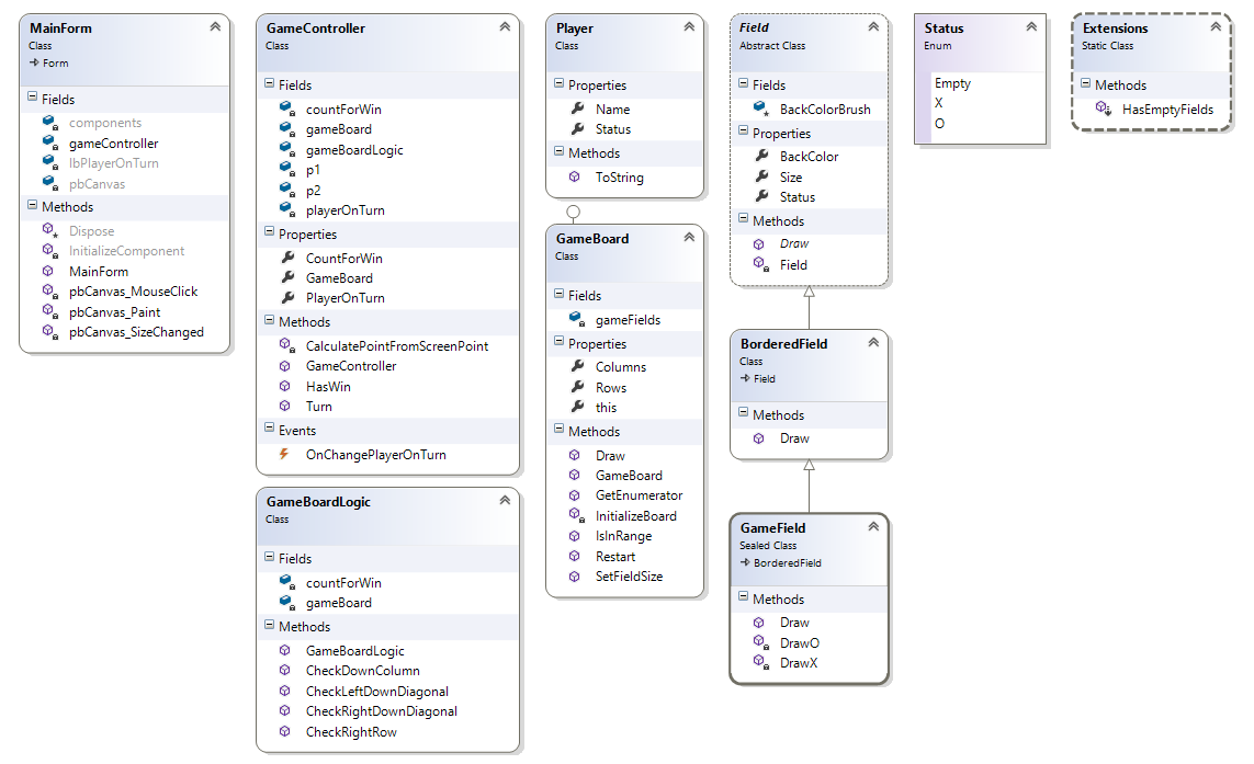
Class diagram:

Galéria
Stiahnuť
Stiahnutím nasledujúceho súboru súhlasíš s licenčnými podmienkami
Stiahnuté 475x (199.24 kB)
Aplikácia je vrátane zdrojových kódov v jazyku C#
